Projects

Microbial Succession in Elk Dung featured image

Microbial Succession in Elk Dung

Herbivore dung decomposition forms a dynamic microscale ecosystem where microbes drive nutrient cycling and organic matter turnover. We investigated microbial succession during …

Phyling featured image

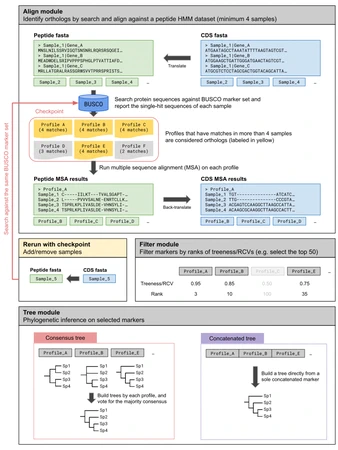
Phyling

Phyling is a fast, scalable, and user-friendly tool supporting phylogenomic reconstruction of species phylogenies directly from protein-encoded genomic data. It identifies …

AUTOCROP featured image

AUTOCROP

In high-throughput microbial research, monitoring growth rates across hundreds of samples is a significant logistical challenge. This project was developed to automate the …

dbcanlight featured image

dbcanlight

Dbcanlight is a lightweight rewrite of a widely used CAZyme annotation tool run_dbcan. It uses pyhmmer, a Cython binding to HMMER3, in place of the HMMER3 CLI suite as the backend …

Snakemake featured image

Snakemake

Snakemake is a Python-based workflow management system designed to create reproducible and scalable data processing pipelines. A Snakemake workflow is composed of rules that define …

IDRs in Fungi featured image

IDRs in Fungi

Intrinsically Disordered Regions (IDRs) are polypeptide segments characterized by their structural flexibility. These regions often lack hydrophobic residues, which is the primary …